Dr. Kadri Haller-Kikkatalo
Lyfery Tervisestrateegia juht
Loengus arutatakse tervise kahte aspekti:
Iga inimene tajub tervist erinevalt, sõltuvalt oma eluetapist ja hetke eesmärkidest. Mõne jaoks on tervis see, et “ei ole diagnoose”. Teise jaoks on tervis see, et “jaksan trepist üles minna”. Kolmanda jaoks on tervis see, et “mul on rahulik meel, suudan keskenduda”. Neljanda jaoks on tervis see, et “mul on hea uni ja hommikul on jõudu”.
Mis on minu tervise “mõõdikud” — energia, uni, tuju, jõud, taastumine, keskendumine, töövõime, rõõm, sotsiaalne kindlustunne?
Kõlab filosoofiliselt, aga kas mitte tervis ei saagi ’olla’, vaid see saab puududa? Tervise puudumist saab konkreetsemalt kirjeldada – me saame diagnoosi.
Kui saame diagnoos, siseneme justkui tervishoiusüsteemi ja me ei ole enam terved? Teadagi sõltub diagnoosi saamine eelkõige sellest, kas me läheme arsti juurde. Teisalt, kui me diagnoosi ei saa, ei tee meie kaebusi olematuks.
„Diagnoos ei tee sind automaatselt haigemaks ega tervemaks. Diagnoosi panemine on tervishoiu töövahend, mis aitab tuvastada hetke tervise halvenemises, kus meditsiiniline sekkumine on näidustatud“.

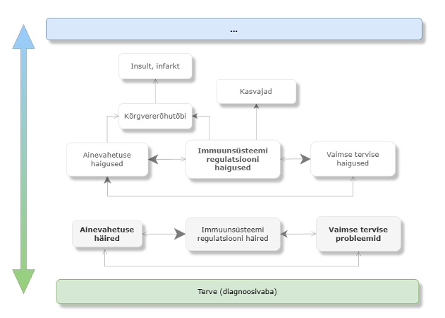
Me võime vaadata keha toimimist skaalal tervis – surm (pildil roheline – sinine), kus vahepeal on järkjärguline funktsioonide langus. Tervise halvenemine on teataval määral tagasipööratav.
Mida kaugemale rohelisest liigume, seda raskem on meil päris tagasi saada. Teatud tasemest meie keha ise enam hakkama ei saa, me vajame välist abi meditsiinist.
Sellisel juhul tähistab diagnoos lävendit terveks olemise ja haigeks olemise vahel. Meie enesetunne ja organismi funktsioonid võivad olla halvenenud ammu enne seda, kui keegi saab “sildi”.
Mis roll on tervishoiul meie tervise juures? Jättes kõrvale ennetava meditsiini, siis kliiniline meditsiin tegeleb ennekõike raviga. Ravimeetodid on keha enda funktsioonidega võrreldes palju jõulisemad, kuna suurim eesmärk on hoida ära surm. Kergekäeline või liialt varajane ravi rakendamine võib olla hoopis elule ohtlik. Sestap vaadelgem tervishoidu kui abikätt, mis tuleb appi hädas, kuid ei vastuta meie tervise hoidmise eest.
„Meditsiin annab kargu, aga kõndima peame ikka ise. Kõik taandub küsimusele, kuidas kauem püsida rohelises, ’karguvaba’ tsoonis.“
Meie keha on süsteem, mis hoiab tasakaalu kulu ja tulu vahel. Me tarbime energiat ja ressursse. Me kasutame neid tööks, liikumiseks, mõtlemiseks, taastumiseks. Kui kõik on tasakaalus, püsime “rohelises tsoonis”.
Aga vahel me tahamegi olla ajutiselt miinuses: magamata ööd armumise hetkedel, teadlikud otsused karjääris või spordis. See on normaalne — me maksame ajutiselt peale, sest tahame saavutada midagi mis nõuab ajutist ekstra ressurssi. Neid hetki kompenseerime teadlikult – sportlane kohandab toidumenüüd vastavalt suurenenud energia ja toitainete vajadusele. Me kompenseerime suurenenud energia vajadust ka nn tavaliste viirusinfektsioonide ajal. Meie immuunsüsteem on niivõrd nupukas, et põletikureaktsioonides osalevad mediaatorid (interleukiinid) mõjutavad meie aju, pannes meid ’haigena käituma’ – väsimus, unisus, ükskõiksus sotsiaalse suhtluse ja igasuguse aktiivsuse suhtes – eesmärgiga suunata energia viirusvastasele võitlusele ja kiirele taastumisele. Meil jääks vaid üle oma keha kuulata.
„Just tasakaalu hoidmine (või selle kiire taastamine) on tervise hoidmise võti.“
Probleem tekib siis, kui miinus muutub püsivaks. Esmalt funktsiooni häired, kuniks kujunevad välja haigused. Liikudes tervisest haiguste ja lõpuks surma suunas (vt allolev pilt) muutub funktsiooni hoidmine järjest “kallimaks” (kujutatud joonisel noolte suuna ja suurusega, liikudes funktsiooni häirest haiguse tsooni). Meil on vaja rohkem ressursse, rohkem taastumist, rohkem välist abi, st. ravi.

Alati ei oska me kohandada. Näiteks suitsetamisest, alkoholi tarbimisest, sõltuvusainete tarbimisest ja üleliigsest kehakaalust tingitud muutus kehas on niivõrd suur ja keeruline, et seda kahju me oma elustiiliga ei (oska) kompenseerida – nendes olukordades on keha pidevalt tasakaalust väljas. Haiguste teke on vägagi tõenäoline.
Lihtsustatult võime ette kujutada, et tervise tagavad meie aine- ja energiavahetus, närvisüsteemi ja immuunsüsteemi toimimine. Kõik kolm on omavahel tugevalt seotud. Immuunsüsteemi me ise otse väga ei oska mõjutada, st et mõjutame seda läbi ainevahetuse ja närvisüsteemi. Samas on just immuunsüsteemi seisukord see ventiil või värav, mis võimaldab häirest haiguse kujunemise. Näiteks teeb immuunsüsteem iga päev kahjutuks sadu (!) kasvajaliseks rakuks muutunud keharakke. Kui meie kaitsemehhanism langeb, saavad kasvajad tekkida. Ülekaaluga kaasnev rasvkude hoiab immuunsüsteemi pidevas põletiku aktivatsiooni seisundis ja kurnab seda.
Toit, mida tarbime, mõjutab immuunsüsteemi toimimist kas otseselt ja kaudselt, läbi sooles elavate mikroobide. Pidev põletikuline aktiivsus kehas aitab mh kaasa veresoonte ateroskleroosile, kõrgvererõhutõve tekkele jne. Oluline on märkida, et algfaasis me saame oma immuunsüsteemi eest hoolitseda läbi aine- ja energiavahetuse ning hoides närvisüsteemi. Kui immuunsüsteemis tekivad häired, hakkab keha järgi andma ja liigume haiguse tsooni. Haigusega kaasneb ’uus normaalsus’, mis võib tähendada, et üks häire viib teiseni ja elustiili muutmisest ei pruugi enam piisata.
Igasuguse käitumise eelduseks on motivatsioon. Kõigil on motivatsioon ellu jääda – isegi “halvad harjumused” on sageli katse ennast aidata.
„Inimene ei tee tavaliselt “halbu valikuid” sellepärast, et tahab end hävitada. Ka näiliselt kahjulik käitumine on sageli katse eemaldada oht elule. Motivatsioon on olemas, küsimus on meetodites.“
Ainevahetust ja vaimset tervist saame kõige paremini mõjutada oma käitumisega (toit, liikumine, uni, stressi lõpetamine, sotsiaalsed suhted). Need omakorda mõjutavad immuunsüsteemi häälestust, mis omakorda reguleerib meie ainevahetust ja närvisüsteemi tööd.

Mida mõtleme kui räägime toitumisest, füüsilisest aktiivsusest ning närvisüsteemi ja sotsiaalsest tervisest? Antud loengu eesmärk ei ole tervise komponentide ja nendevaheliste seoste täpne kirjeldamine, vaid pigem tuua kuulaja/lugeja kaasa mõttega, et keha on tervik, kus igal lülil on roll.

Ei ole halbu ega häid toiduaineid. Toidu juures on oluline mitmekülgsus, energiasisaldus ja tarbimise ajastatus. Toitainete omastamine on kontrollitud – tingimuslik, ajaline ja etapiline: lõhustamine – > seedimine -> astmeline energia tootmine ja/või uute molekulide biosüntees. Aga esmalt meie soolestikus ’elavast toitumisorganist’.
Meie kehas ja kehapinnal elab mikroobe, mille isendite arv on suurem kui inimkeha enda rakkude arv (1013 – 1014 mikroobide rakku). Kuna bakteri rakk on meie keharakust kümneid kuni tuhandeid kordi väiksem (ruumalalt), moodustavad bakterid ca 1-2 kg meie kehamassist. Enamus meie keha mikrofloorast elab soolestikus.
Soolestiku seedeprotsessid sõltuvad soole mikrofloorast, me oleme arenguliselt nendega arvestanud. Oma aukartustäratava isendite arvu ja rolli olulisuse tõttu võib soole mikroobe vaadata kui lisaorganit – toitumise organ (ing. k. organ for nourishment). Kui meie muud meelelundid vahendavad välise maailma infot läbi pildi, heli, lõhnade; siis soole (mikroobide poolt vahendatud) kaudu saab meie aju välismaailma infot neurokeemiliselt. Soole mikroobid on esimesed toidutestijad, vahendavad (toiduga) väliskeskkonnast saadud infot ja ’häälestavad’ meie aju. Saame vajaliku info et kohastuda, omades mõju vaimsele tervisele, sh kuidas kogeme valu või areneme neuroloogiliselt.
Mikroobid reguleerivad esmast (kaasasündinud, antigeen-mittespetsiifilise) immuunsüsteemi vastust, soole limaskesta arengut, toimimist, selleläbi toitumist. Näiteks, soole mikroobid toodavad juurviljade kiudainetest lühikesi rasvhappeid (butüraati), mis reguleerib soole seina endokriinsete L rakkude poolt GLP-1 (glükagoonisarnast peptiid 1) tootmist. Viimane reguleerib pankreases insuliini sekretsiooni ja parandab insuliini tundlikkust. Sisuliselt tähendab, et kui me sööme kaalikat, elavad mikroobid hästi ja kaitsevad meie keha suhkruhaiguse ja kaalutõusu eest. Kooseksisteerimise vajadus on vastastikune: bakterite huvides on, et peremees elaks, sest muidu kaob nende “kodu”.
Meie saame oma mikroobe hoida sama moodi nagu ennast, pakkudes neile mitmekülgset ja kiudaineterikast toit, piisavat und ja stress-situatsioonidega toimetulekut ning regulaarset füüsilist aktiivsust.
Me vajame toitu et ehitada üles oma keharakke, kudesid ja protsesside reguleerimiseks aktiivseid biomolekule ning komplekse (ensüümid, hormoonid, regulatiivsed sõnumitoojad jne).
Sülje, maohappe ja peensoole pankrease ensüümide abil seedime toidud väiksemateks komponentideks – valgud aminohapeteks, nukleiinhapped nukleotiidideks, rasvad rasvhapeteks ja glütserooliks, pikad ja lühikesed (suhkrud) süsivesikud suhkruteks (fruktoos, mannoos, glükoos). Soole seina ensüümide ja sapphapete abil imenduvad toitained vereringesse (lümfi ringesse).
Sealt kantakse verega need maksa, kus toimub osade ainete muutmine (sh kahjutuks tegemine), seejärel kantakse need verega keharakkudesse laiali. Tee peal saavad muidugi nii soole mikroobid, soole seina rakud, veresoone seina rakud ja maks ise ka oma toitained kätte. Keharakud toodavad saadud toitainetest oma tarbeks ja koele spetsiifiliste ülesannete täitmiseks vajalikke uusi biomolekule.

Lisaks uute molekulide ülesehitusele kasutab rakk toitaineid energia tootmiseks. Energiat toodab rakk mitokondrites toimuva glükolüüsi (glükoosist) ja/või oksüdatsiooni teel (glükolüüsil saadud püruvaadist, aminohapetest, rasvhapetest). Energia salvestub ATP molekuli, mis võimaldab energiat liigutada ja kasutada raku eri piirkondades. Energiat saab mõõta kilokalorites (kcal = energia 1L vee temperatuuri tõstmiseks 1°C võrra). Toiduained erinevad oma energia väärtuse poolest: 1 gramm süsivesikuid ja valke annab 4 kcal energiat samas kui 1 g rasvasid annab 9 kcal.
Energia tasakaalu võrrandi teine pool on energia kasutamine. Kui palju me energiat vajame (MR – metabolic rate), sõltub keha puhkeoleku tasemest, baastasemest ja füüsilisest aktiivsusest. Puhkeoleku tase on nn tühikäigu tase – energia, mida vajame keha funktsioneerimiseks (rakud toimetavad, kehatemperatuur ja veresuhkru tase ning vererõhk on hoitud, neerud ja maks töötavad ja hingamissagedus kontrollitud). Kui see korrutada kehakaaluga, saame baastaseme. Pikemalt peatumata olgu nimetatud, et puhkeoleku tase on suuresti geneetiliselt määratletud, kuid saame mõjutada toidu koguse ja toitumise sageduse muutmisega. Rasvavaba kehakaal on energia baastaseme põhimääraja – suurema massiga inimesel on suhteliselt suurem energiavajadus, kuna gravitatsioon mõjutab tema keha liigutamist rohkem. Siiski, massi ühiku kohta jääb energiavajadus samaks, kuid suurema inimese liigutamiseks kulub absoluutarvudes rohkem energiat. Sõltuvalt kehalisest aktiivsusest saame lõpuks kätte keha vajaliku energia hulga.
Kui sööme rohkem, kui vajame, talletame varuna – umbes ööpäevane varu talletub pika suhkruna – glükogeenina. Seda kasutavad eelkõige kiireks energia tarbimiseks lihaskude ja maksa rakud. Ülejäänud varu talletatakse rasvhapetena rasvkoes. Tavaliselt talletab inimene rasvasid umbes 1 kuu varuna, mis saab suunata oksüdatsiooni ja vajadusel toota energiat.
Siin on kohane sisse tuua alkoholi tarbimise mõju energiabilansile. Nimelt annab 1 g alkoholi 7 kcal energiat. Erinevalt toidu kontrollitud, etapiviisilisest imendumisest, liigub alkohol vabalt ja kiiresti soolest vereringesse ja sealt maksa. Maksas toodetakse etanoolist palju mürgisem atseetaldehüüd (rahvasuus tuntud kui ’pohmelli molekul’) kiirusel 10-20 ml/h. Atseetaldehüüdi muutmine äädikhappeks sõltub individuaalsest ensüümi (aldehüüd-dehüdrogenaasi) töö kiirusest. Äädikhappest toodetakse raku mitokondrites energiat.
Alkoholi tarbimine on kui ’põlemine tühja leegiga’ – energiat saame palju aga mitte toitaineid (lisaks atseetaldehüüdi mürgine toime ja muutused, mida alkohol ajus esile kutsub). Selleks, et kätte saada vajalikud toitained, tuleb meil toitu ikka lisaks tarbida. Toit koos alkoholiga tähendab energeetilises mõttes üle tarbimist, ehk varundamist rasvkoesse ja inimene kasvatab rasvkude.
Kui pole just tegu ülesöömisega, siis energia kasutamise seisukohast on toidukordade ajastus isegi olulisem, kui kogus. Keha tahab ka seedimisest puhata ja soovitav on hoida öösel nn fasting ehk nälgusperioodi. Oma tavapärane toidu kogus on mõistlik tarbida päevasel ajal vähem kui 12 h vältel.
„Tasakaalus energiaga toitumise juures ja pidades öösel pikema paastupausi, on eilsed ravhapped juba hommikuks mitokondrites ja toodetakse energiat – paksuks me ei lähe.„
Soolad ees – vesi järgi! Rakumembraanid vabalt soolasid läbi ei lase. Kui vaja, siis soolad transporditakse ühest ruumist teise (vereringest rakkudesse ja rakkudest rakuvälisesse ruumi). Seevastu liiguvad vee molekulid vabalt suurema soola kontsentratsiooni suunas. Eesmärk on hoida kehavedelike osmolaarsus stabiislena. Vere osmolaarsus hoitakse kindlas vahemikus, et vältida vererakkude kokku kortsumist (vesi liigub vere rakkudest plasmasse) või lõhki paisumist (vesi liigub plasmast rakkudesse). Vere osmolaarsusest valdava enamuse määrab naatriumioonide tase, mida me tarbime laua soolana (NaCl).
Liigne soola tarbimine tõstab vere plasma soola sisaldust, mis omakorda meelitab vee veresoonkonda. Meil tekib janu ja joome juurde, väheneb vedeliku väljutus neerude kaudu ja vaba vesi liigub keha kudedest ka veresoonde. Osmolaarsuse saame sellisena enamjaolt taastatud, kuid vere ruumala kasvu hinnaga. Tavaline, soolane, toidukord (6g soola) tõstab vere Na-sisaldust ca 3mmol/ l võrra, mis omakorda tõstab vere süstoolset rõhku ligi 6 mmHg (Suckling jt. Kidney Int. 2012).
Noorena, kui meie veresoone seinad on elastsed, suudab veresoon venida ja vererõhu tõus on ajutine. Kui veresoone kõige sisemise kihi rakud (epiteel) tajuvad vererõhu tõusu, toodavad nad lämmastikoksiidi (NO), mis lõõgastab soone seina lihaseid ja normaliseerib vererõhu. Materjali NO tootmiseks saame valdavalt soole mikroobide poolt toodetud nitritist, mis omakorda pärineb meie söödud rohelisest lehtsalatist. Veresoone epiteeli rakud vajavad oma tööks soole mikroobide poolt toodetud lühikese ahelalisi rasvhappeid (butüraati). Mikroobid toodavad butüraati meie poolt sisse söödud taimsetest kiudainetest (juurviljade ja teraviljade pikkadest süsivesikutest).
Ajapikku viib liigne soola tarbimine siiski vererõhu püsivale tõusule ja soone seinte (seeläbi neerude) kahjustusele. Kahjukaskaadi märksõnadeks on veresoonte lihaskihi paksenemine vere ruumala pidevast kõikumisest. Vanusega, elustiili ja toitumisega seonduvalt, ning ajas kuhjuv veresoone seina kahjustus läbi oksüdatiivse stressi ja põletiku, viivad soone seina ateroskleroosini. Soone seina kahjustus ja ateroskleroos omakorda aktiveerivad veresoone seinas põletikku, mis lisab protsessile hoogu juurde. Soone sein jäigastub, vererõhk tõuseb, pinge seinale suureneb.
Habras ja põletikuline veresoone sein ei veni vaid rebeneb, ateroskleroosi naast suurenenud vererõhu keskkonnas ja põletikust hapraks muutunud soone seinas murdub lahti. Rebenenud soon ongi insult ajus või südames. Liikuma hakanud ateroskleroosi naast ummistab väikesed arterid – tekib ajus või südames infarkt. Siin on paslik märkida, et suitsetamine lisab just siinsesse ahelasse kahjuks hoogu juurde.
Suitsetamine on kehale väga tõsine oksüdatiivse stressi tekitaja – kurnab ära meie keha loomuliku antioksüdatiivse kaitsemehhanismi. Näiteks sisaldab 1 suitsumahv suurusjärgus 5×1014 reaktiivset vaba radikaali (Pryor WA, jt. Environ Health Perspect. 1983), mille kahju elimineerimiseks kulutab väärtuslikku (toiduga saadud) C vitamiini. 10-30 min suitsetamist (isegi passiivset suitsetamist) vähendab vere C vitamiini sisaldust poole võrra (Goel R, jt. Chem Res Toxicol. 2017). Tulemuseks on veresoone seina otsene kahjustuse tekitamine üle põletiku reaktsiooni käivitamise. Nikotiin ei lase soone epiteelil toota NO-d (rakus tekkinud oksüdatiivne stress takistab ensüümi nitrikoksiidi süntaasi aktiivsust), mille tulemusel ei suuda veresooned lõõgastuda ja soola tarbimise mõju vererõhule saab kahjuks uue tähenduse.
Pikemalt peatumata suitsetamise kahjulikkusel mainin, et nikotiin mõjutab üle koliinergilise süsteemi meie ajus protsesse, mis reguleeritavaid stressreaktsioone, vererõhu hoidmist, suhkrute ja rasvade ainevahetus, seedesüsteemi tööd; suitsus leidub sadu kuni tuhandeid erinevaid kahjulikke ühendeid, sh kantserogeensed (vähki tekitavaid) ühendid.
Toitumissoovitus:
Sotsiaalne tervis mõjutab otseselt meie vaimset tervist ja mõjutab otseselt seda, kuidas me sööme, liigume, magame ja taastume.
Sotsiaalset tervist võime käsitleda kahe mõju läbi. Esimene on kuuluvustunne. Kuuluvustunnet kahjustab kindlasti töötuks jäämine ning aitab hoida sõpruskond.

Stress tekitab meis stressreaktsioone. Stressor, ega stressreaktsioon ise ei ole kahjulikud meie tervisele. Kahjulik on stressreaktsiooni püsima jäämine. Meie keha peab aru saama, et oht on möödas. Vanasti põgenes lõvi käest pääsenu külasse tagasi, kus koos tähistati kogukonnakaaslase ellujäämist – keha sai signaali, et lõvi on läinud ja oled tagasi omade keskel.
Tänapäeval töötab toimiv lähisuhe stressreaktsiooni lõpetajana, pakkudes stabiilsust ja turvatunnet, kui igapäevased väljakutsed seda vähendavad. Vaimset pinget saab katkestada füüsiliselt keha liigutades ja vastupidi. Emotsionaalne, eriti negatiivne vastus solvangutele tekib ajus kiiresti, kiiremini kui meie kriitiline mõtlemine sekkuda jõuab. Praktikas tähendab see, et halb sõna mõjub kiiresti ohuna. See on ka kaitsereaktsioon – me pigem põgeneks umbmäärase ohu eest kui et jääks arutlema selle detailsuse üle.
Need reaktsioonid on vahendatud aju koorealuste piirkondade (subkortikaalsete piirkondade, sh limbilise süsteemi poolt, andes signaali ’põgene’). Kui me aga negatiivse emotsiooni välja ütlemine, aitab see kiiremini kaasata signaalringi aju koore piirkonnad (kortikaalsed, eelkõige prefrontaalne piirkond), mis vastutab loogilise, analüütilise ja kriitilise mõtlemise eest. Me aitame justkui emotsioonil vähem ’kinnituda’.
Füüsiline aktiivsus on osa energiabilansist – mida suurem on kehaline aktiivsus, seda enam vajame energiat ehk toitu. Kehalise aktiivsuse suurust saab kirjeldada läbi hapniku tarbimise kasvu (meie nutikellad arvutavad pulsi sageduse tõusu ja hingamissageduse muutuse alusel hinnangulise osa maksimaalsest võimalikust O2 tarbimisest – VO2 max).
Erinevad füüsilised tegevused saame grupeerida vastavalt hapniku tarbimise intensiivsusele:
(Skeleti lihas)raku tasandil tähendab VO2 muutus raku hingamise kasvu, eesmärgiga toota rohkem energiat. Mõõdukas treening on pigem suunatud ainevahetuse regulatsiooniks ja vaimse tervise hoidmiseks. Näiteks vabastab lihase kontraktsioon (immuunregulatsioonist teada) interleukiin-6 (IL-6), millel on suhkru ainevahetust reguleeriv toime: mõjutab nii pankrease alfa-rakke kui soole endokriinseid L rakke tootma GLP-1, mis parandab insuliini sekretsiooni (ehk suhkru ainevahetust), mille tulemusel suunatakse veres olev suhkur lihastesse.
IL-6 siseneb kesknärvisüsteemi ja mõjutab seal subkortikaalseid keskusi, mis reguleerivad kehatemperatuuri hoidmist, ainevahetust, isu, emotsioone. Lisaks aktiveerub parasümpaatiline närvisüsteem, mis uitnärvi vahendusel parandab seedeprotsesse, toimetab stressreaktsioonide regulatsiooniga ja alandab kehas kroonilisi põletikureaktsioone. Vahemärkusena nimetan, et neid reaktsioone takistab suitsetamine (nikotiin seostub kesknärvisüsteemis atsetüülkoliini retseptoritele ja ’kaaperdab’ need mehhanismid). Kui glükoos ära tarvitatakse, võetakse kasutusele keha suhkruvarud – esmalt kasutatakse lihase enda ja maksa glükogeeni varud, et alalhoida glükolüüsi.
Intensiivsuse kasvades suunatakse kehast laktaat tagasi lihasesse, kus see muudetakse püruvaadiks, mida lihasrakk kasutab energia tootmiseks läbi mitokondrites toimuva oksüdatsiooni. Selleks ajaks on aktiveerunud ka südame töö ja intensiivistunud hingamine – sest mitokondrid vajavad lisa hapnikku, et toota laktaadist ATP molekule. Oleme sisenenud suhteliselt intensiivse treeningu tsooni – mis töötab pigem südame ja veresoonkonna tervise treenimiseks. Seda faasi iseloomustab laktaadi kasutamine kuid veel ei kuhju laktaat veres. Kuniks kompenseerib keha hapniku juurdevoolu lihasrakku, ja jagub toitaineid, saab lihas töötada. See on aeroobne treeningtsoon.
Maailma Tervishoiu Organisatsioon (WHO) soovitab suhtelise intensiivsusega treeningut teha 150 min/nädalas:
Suhteliselt intensiivset treeningut saab teha nn aeroobse treeninguna (kiire pulss) või madala pulsiga raskuste treeninguna.
Treeningu jätkudes või intensiivsuse kasvades tekib hapniku defitsiit ja laktaat hakkab kuhjuma. Mõõdukas laktaadi tõus (veres 10-20 mM) on vajalik lihase kasvatamiseks. Olgu öeldud, et lihase kasvatamine ei ole lihasele füsioloogiline olukord. Samuti ei ole ’tervislik’ treenida maksimaalses pingutuse intensiivsuses. Intensiivsuse juures > 80% VO2 max aktiveerub adrenergiline sümpaatiline närvisüsteem (= stress).
Need on olukorrad, kus me ’maksame peale’, ehk tippsportlane kompenseerib toidu, stressi regulatsiooni ja puhkusega niipalju kui saab, et lubada endale tippsporti. Lõputult lihas ei jõua. Kui lihas enam hapniku ei saa, siis hapniksõltuv energiatootmine lõppeb ja laktaat saab veres tõusta vaid glükolüüsi kaudu. Spordis nimetatakse seda anaeroobseks lävendiks.
Osa tervise hoidmisest on osalemine sõeluuringutel. Sõltumata sellest, kui palju me enda eest hoolitseme, hiilivad meile haigused ligi. Alloleval skeemil on toodud kriteeriumid mille alusel skriiningprogramme koostatakse. Eesmärk on ennetada haigusi, mis loengu esimesel skeemil tähistasid kõige eluohtlikemaid.

Kui Sind kutsutakse sõeluuringule, ole terve ja mine!
Lyfery pakub sulle personaalset ja sinu tervisekäitumisest sõltuvat elukindlustuse lahendust. Skandinaavia pangad seda endale lubada ei saa.
Projekt “Tervisliku eluviisi skooringu mudeli komponentide tehnoloogiline arendus, testimine ja demonstreerimine” on saanud 34580 eurot arendusosaku toetust. Projekti käigus oktoobrist 2024 kuni aprillini 2025 töötati välja tervisliku eluviisi hindamise mudel, mis võimaldab kuluefektiivselt pakkuda tervislikku elustiili toetavat elukindlustust. Eesmärgiks on luua tervislikku elustiili toetav toode, mis on skaleeritav kogu Euroopas.
Projekti tulemusena mõõdab Lyfery rakendus kliendi põhiselt elustiilist tulenevat suremisriski.